C Code Interface: Object Names, Debugging, and Common Mistakes
The Importance of an Object Name in a C Code Project

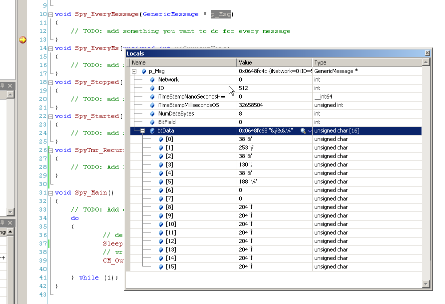
Debugging Your C Code



Common Mistakes for Building your project

